
|
What Is Data Façade?
Who is it for?
Download
Data Façade Architecture
Data Façade in Action
User guide
Tutorial
F.A.Q
Blog
Contact Us
|
Data Façade in Action
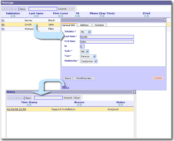
List and edit individual entries from database tables.
Data Façade lists the contents of database tables with sort,filter and search capability. Each record can be further viewed or edited. Selection of the table, columns to be listed and other visual and data integrity aspects (e.g. Label, List of Values, Tooltips, Groups/tabs, display order, validation scripts) of each column are specified thru web based configuraiton interface. One can achieve 100% Web Based CRUD capability without writing a single line of code. ![]()
Child Objects
Tables having "Child" relationships to a given table can be associated to the parent DB Object as a Child DB Object. There are few options (Cascade,InLine & Popup) on how to
visually display the child records for a selected parent record. The "Logical" foriegn key(s) relating the child to the parent are specified as a column attribute.
![]()
Data Driven, Web based Application Synthesis.
All the DB Objects providing CRUD Façade to your data are created/configured via 100% web based configuration tool. No coding is required unless custom actions/functionality is desired.
You can develop "real-time" web based, feature rich CRUD application in a flash.
![]()
Feature Rich Controls
DataFaçade provides out of the box feature rich controls. During the configuration each field can be assigned Description,Tool Tip, Data type, Enumerations, Lookup tables, Group, Display order and Validation rules (using java script snipet).
Multiple Data Sources
DataFaçade can CRUD enable data from any number of JDBC Compliant Data Sources. The page shown below allows the administrator to centrally define the data sources, later to be used in DBObject definitions. It also provides a simple web based SQL client interface to view and manage database objects. DataFaçade maintains a connection pool for each Data Source to improve the performance. ![]()
Simple Reporting Capability
DataFaçade provides a simple yet powerful, web based reporting capability on any of the tables (or views) that it has access. A simple web based report configuration wizard guides you thru this process, starting with selection of a table (or SQL Query) and providing the columns, filtering, sorting and grouping criteria. ![]()
Role based Security
DataFaçade provides role based secrity to each DBObject. Access levels (List,Read, Update, Delete) can be assigned to each DBObject based on roles. A given user may belong to more than one Role. ![]() |